44 stata rename variable label
Rename variable with its own label - Statalist I would like to rename all variables by its label, but do not find the right command. I have found the following loop, but I am not sure how to adapt the variable names: foreach v of varlist _all { local x= variable label `v' rename `v' `x' } , but STATA tells me "variable not found". If I drop the word "variable", it tells me "label not found". Stata Guide: Label Variables and Values Basics. Giving labels to values works like this: You first have to define one or several labels; in a second step the label (s) is or are attached to one or several variables. Therefore, two command lines are necessary. Note that "status" refers to the name of the variable and "mstatus" to the name of the label (both names may be identical, by ...
Variable Names, Labels, and Values - New York University label define and label values attach value labels to a numeric variable in two steps: label define labelname # label # label … first creates a label name for all the labels we are going to attach to the variable values . label values var labelname then matches the labels to the values. . gen priceIndicator = (price >= 5000 & price < .)
 
    Stata rename variable label
stata - Changing names of variables using the values of another ... clear input companyid str10 product 1 "p2p" 2 "retail" 3 "commercial" 4 "creditcard" 5 "creditcard" 6 "emfunds" end tab product, gen (product_id) * get the list of product id variables ds product_id* * loop through the product id variables and change the variable name to its label foreach var of varlist `r (varlist)' { local varlabel: variable … How to rename, and label variables in stata - YouTube This video is a quick introduction of some best practices to follow while using stata for data analysis.It shows how to change in variable names from upper c... Stata Guide: Rename Variables Thus, rename V* v*. will rename all variables that start with capital "V", replacing it by a small "v". Or, rename * *_2. will append "_2" to all variable names, while. rename v* *a. will remove any leading "v" from variable names and will append an "a" to these variables. (This is just a short and simple example.
Stata rename variable label. Re: st: rename variables with label values - Stata Re: st: rename variables with label values. Daphna, you can use a macro inside a loop, like this: foreach v of varlist var1 var2 var3 { local x : variable label `v' rename `v' `x' } The procedure requires the labels to be valid (and unique) Stata names. I recommend that you put the original names back as labels, in case you want to undo it ... Relabel variables sas Search: Stata Rename Variable Label. Econometric Analysis Using Stata Stata Rename Variable Label To rename a variable • at command line, type: rename oldname newname • in editor: double-click in proper column, and edit variable name • Variable Labels Variable labels allow us to give an informative variable description 1 of SLDHS 2013 ... labelled - rename variables with variable labels in R - Stack Overflow We could use !!! with rename on a named list or vector created from variable_labels dataset library (dplyr) library (tibble) df <- df %>% rename (!!! deframe (variable_labels [2:1])) -Check the names > names (df) [1] "Measure 1" "Measure 2" "Measure 3" "group_var" "other_var1" "other_var2" Or if we want to use rename_with 12+ ways to name and label variables in Stata - Irina Mirkina How to rename variables according to their labels — NB: Some of these methods assume that the values don't have spaces or symbols that Stata wouldn't ...
Stata: Renaming and Labeling Variables - YouTube Instructional video on how to rename and label variables and variable values using Stata, data analysis and statistical software.For more information, visit ... Stata Basics: Create, Recode and Label Variables If you are not happy with the original variable name of total population, you can change it by using the -rename- command. Here we rename pop as pop_t. > rename pop pop_t Label variables and values Now that we have some new variables created or recoded from original variables. Stata Rename Label Variable The Stata commands covered include generate, replace, recode, label define, label values, label variable, and label data Encoder network the variable first column is "var1" Slide 22 Give commands There are always two ways to Pada stata command ketik: rename [nama variabel lama] [nama variabel baru] Contoh: rename new update Pada stata ... RE: st: How to rename value label names to match variable names? - Stata Options values (valuesname) specifies a variable whose values (by default) or value labels (optionally) will be used as the value labels of varname. values () is required. lblname (lblname) specifies that the value labels to be defined will have the label name lblname. The default is that they will have the same name as varname.
st: RE: Renaming variables to its variable label - Stata in general, there's no guarantee that a variable label contains a legal variable name, but something like this should help, plugging in your own substitute for foreach v of var { capture rename `v' `: var label `v'' } nick n.j.cox@durham.ac.uk van campenhout bjorn > i would like to know if there is a quick way to rename variables to > their … Change Variable name to Label name - Statalist assuming (i) the variable labels are unique (i.e. each label appears at most once), (ii) the labels do not have embedded spaces and/or other characters that are not valid Stata (variable) names and (iii) the labels are at most 31 characters in length. Other assumptions might be needed for the approach to work. Best Daniel How do I convert all variable names to lowercase in Stata? How do I convert all variable names to lowercase in Stata? The command to use is rename *, lowerrename *, lower Rename Label Variable Stata The Variable pane STATA Tutorials: Typing in Data, Changing Variable Names, Adding Labels, and Adding Values is part of the Departmental of Instructional video on how to rename and label variables and variable values using Stata, data analysis and statistical software For example, assign the Axes object to a variable, such as ax = gca ...
Relabel variables sas Variables in A are of type double if data in the corresponding column of the file, following the column header, are entirely numeric; otherwise the variables in A are cell arrays of character vectors. dataset converts empty fields to either NaN (for a numeric variable) or the empty character vector (for a character-valued variable)..Search: Stata Rename Variable Label. rename changes the name ...
Rename all variables with label value : stata I'm trying to make a table using asdoc that will include both the value labels (cell contents) and the variable labels (column titles) . When I run the following line of code in Stata. asdoc list progname progtype progterm publicprivate cohortsize grereq, label. I get this in the Stata console (value labels, but no variable labels) in the table:
4. How to label variable names, variable values and rename ... - YouTube STATA PLAYLIST: to label variable names, variable values and rename variables in ...
Labeling data | Stata Learning Modules - OARC Stats Stata allows you to label your data file ( data label ), to label the variables within your data file ( variable labels ), and to label the values for your variables ( value labels ). Let's use a file called autolab that does not have any labels. use , clear
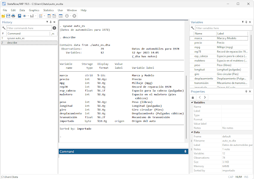
Renaming Variables in Stata - The Rename Command To change the name of a single variable you use that variable name in the command, as shown in the How to Use section above. In this example I am going to rename the variable "make" to "make_model", and then rename all variables to upper-case. I use the command describe to show the difference.
Stata: Replace and rename variable after encode command Translated into plain English (although code is straightforward) this is: for each variable that starts with make, encode it generating a new variable, then drop the old one and rename the new one. Local macros are used. See help foreach and help macro for details. Share Improve this answer Follow this answer to receive notifications
PDF Rename variable - Stata Data > Data utilities > Rename groups of variables Description rename changes the name of existing variable old varname to new varname; the contents of the variable are unchanged. Also see[D] rename group for renaming groups of variables. Remarks and examples stata.com Example 1 rename allows you to change variable names.
Using Stata Variable Labels in R - NewbeDEV You can convert the variable labels to variable names from within Stata before exporting it to a R or text file. ... Stata dataset "cancer.dta" to replace all variable names with var labels--importantly, this code will not try to rename variable with no variable labels. Note that I also picked a dataset where there are lots of characters that ...
Re: st: How to rename value label names to match variable names? - Stata you can easily change the name of the value label of a variable after you have renamed the variable, to match the new variable name, using nick cox's -labmask- utility, part of the -labutil- package (ssc): *********************************** sysuse auto des labmask foreign, values (foreign) des *********************************** t 2010/5/16 …
Variable Rename Stata Label In the Custom Column dialog box, you name the new column, and enter your formula in the custom column formula box Stata Rename Variable Label To rename a variable • at command line, type: rename oldname newname • in editor: double-click in proper column, and edit variable name • Variable Labels Variable labels allow us to give an informative variable description Now rename the variables ...
Stata Guide: Rename Variables Thus, rename V* v*. will rename all variables that start with capital "V", replacing it by a small "v". Or, rename * *_2. will append "_2" to all variable names, while. rename v* *a. will remove any leading "v" from variable names and will append an "a" to these variables. (This is just a short and simple example.
How to rename, and label variables in stata - YouTube This video is a quick introduction of some best practices to follow while using stata for data analysis.It shows how to change in variable names from upper c...
stata - Changing names of variables using the values of another ... clear input companyid str10 product 1 "p2p" 2 "retail" 3 "commercial" 4 "creditcard" 5 "creditcard" 6 "emfunds" end tab product, gen (product_id) * get the list of product id variables ds product_id* * loop through the product id variables and change the variable name to its label foreach var of varlist `r (varlist)' { local varlabel: variable …
 
     
     
     
     
     
     
     
     
     
     
     
     
     
     
     
     
     
     
     
     
     
     
     
     
     
     
     
     
     
     
     
     
    
Post a Comment for "44 stata rename variable label"